Category: STEM (Science, Technology, Engineering and Mathematics)
ORIGINAL
Wireless Digital Smart Energy Meter Based on GSM/SMS Technology
Contador digital inalámbrico de energía inteligente basado en tecnología GSM/SMS
Thaer J. Al-khafaji1 *, Muhammed Salah Sadiq Al-kafaji1 *, Bashar J Hamza1 *, Ahmed H. Duhis1 *
1Al-Furat Al-Awsat Technical University. Najaf, Iraq.
Cite as: Al-khafaji TJ, Sadiq Al-kafaji MS, Hamza BJ, Duhis AH. Wireless digital smart energy meter based on gsm/sms technology. Salud, Ciencia y Tecnología - Serie de Conferencias. 2024; 3:876. https://doi.org/10.56294/sctconf2024876
Submitted: 07-02-2024 Revised: 22-04-2024 Accepted: 10-06-2024 Published: 11-6-2024
Editor: Dr.
William Castillo-González ![]()
Note: paper presented at the 3rd Annual International Conference on Information & Sciences (AICIS’23).
ABSTRACT
The traditional energy meter and manual billing system are considered complex and have many problems, including inaccuracy, ease of manipulation, and failure to pay bills on time, leading to financial losses and waste of energy and time. Additionally, it requires a large number of human operators. This paper proposes the design and implementation of a wireless single-phase smart digital energy meter based on GSM/SMS communication technology. This proposed system consists of two main parts: the consumer unit, which represents the smart meter (SM), and the control unit, which represents the server unit (SU), in addition to the (RFID) recharge system. This meter relies on GSM mobile network technology, using the SMS service between the consumer meter, control center, and the consumer’s personal mobile phone to inform them about energy consumption and balance. Energy consumption information and meter readings are automatically sent wirelessly to the control center.
Keywords: Smart Meter; Power; Energy; GSM; RFID; Power Factor.
RESUMEN
El contador de energía tradicional y el sistema de facturación manual se consideran complejos y presentan muchos problemas, como la inexactitud, la facilidad de manipulación y la falta de pago puntual de las facturas, lo que provoca pérdidas económicas y derroche de energía y tiempo. Además, requiere un gran número de operadores humanos. Este trabajo propone el diseño y la implementación de un contador de energía digital inteligente monofásico inalámbrico basado en la tecnología de comunicación GSM/SMS. Este sistema propuesto consta de dos partes principales: la unidad de consumo, que representa el contador inteligente (SM), y la unidad de control, que representa la unidad de servidor (SU), además del sistema de recarga (RFID). Este contador se basa en la tecnología de redes móviles GSM y utiliza el servicio SMS entre el contador del consumidor, el centro de control y el teléfono móvil personal del consumidor para informarle sobre el consumo y el balance de energía. La información sobre el consumo de energía y las lecturas del contador se envían automáticamente de forma inalámbrica al centro de control.
Palabras clave: Contador Inteligente; Potencia; Energía; GSM; RFID; Factor de Potencia.
INTRODUCTION
The issue of energy consumption has grown to be one of the major issues that governments pay close attention to, the public services regime obliges service companies to investigate the significant consumption deviations made by users in a period compared to their previous consumption. there it is established that an investigation of these deviations to develop the invoices and that it is the obligation of the companies adopt efficient mechanisms that make it possible to submit your invoicing to investigation of deviations significant, between the registered consumption of subscriber or user during a billing period and their previous consumption averages.(1,2,3) Now, configured a significant deviation, utility companies are forced to visit users’ homes in order to determine the cause that originated them. This power to visit real estate is framed by the Energy Regulatory Commission and Gas, ERCG, which orders: Control over the operation of the meters.(4,5,6) The uniform conditions of the contract will allow both to the company and to the subscriber or user check the condition of the instruments used to measure consumption; and they will force both to adopt effective precautions so that they are not altered. The company will even be allowed to withdraw measuring instruments temporarily to verify the state.(7,8) In addition to measuring energy use, intelligent meters may be utilized to keep tabs on and remotely manage the consumer’s various electronic gadgets in their house.
In literature review there are several studies are presented to design a smart meter for the consumption’s building.(9,10,11,12,13) In this side, the smart meter can send the reading according to the communication channels which is identify recipient addresses, and switch on/off internal components.(11) Moreover, in an Infrastructure for Advanced Metering (AM) system, the smart meters must be able to talk to the service provider’s main computer, which is why the communication medium is so important. The AMI network can do things like record meter points, talk to customers’ homes, and turn on and off services.(14,15,16) Power Line Communication (PLC) and wireless systems like Global System Mobile (GSM) and WiMAX are two examples of possible communication architectures.(17) Data is digitized and compressed before transmission via GSM, a digital mobile phone technology. The key benefit of the GSM is that it is used all over the globe and that short messaging service (SMS) messages may be sent using subscriber identification module (SIM) cards.(18,19,20,21) ZigBee connectivity is another cutting-edge system used by smart meters. ZigBee is a protocol for low-power, low-cost wireless mesh networks. It functions well in small-scale networks with limited coverage, such Home Area Networks (HANs). ZigBee’s automatic appliance control, capacity to regulate devices, and reduced installation and upgrade cost make it a crucial technology for the smart grid.(1,22,23)
S. Haben et al.(1) a comprehensive look back at the evolution and widespread use of several types of “smart” energy meters. This research gives insights and guidance for the future development of smart meters by exploring different functions and uses of smart energy meters as well as related advantages and costs. G. Giaconi et al.(24) proposed a privacy implication of smart meters by taking into account the usage of renewable energy sources(10) and rechargeable batteries (RB) to conceal some of the user’s energy use habits. The SM reads the user’s energy consumption and reports it to the UP, and the information leakage rate indicates the average mutual information between the user’s actual energy consumption and the energy sought from the grid. The effect of knowing how much energy is produced by the RES at the UP is also taken into account.
S. Yıldız et al.(25) a Consumer Internet of Things (CIoT) based smart meter for home applications. In order to track how much power smart homes use, a CIoT system based on Wi-Fi was developed. The voltage and current in the CIoT network have been determined with an Arduino Nano controller and a current sensor (SCT-013 CT 100A) powered by a 9 V AC/AC step-down transformer. Using the observed current, voltage, and phase angle, in order to compute the real power, apparent power, and power factor. All estimated and measured values were sent over Software Serial to the ESP8266 Node MCU development board. Using the TCP/IP protocol, the ESP8266 allows desktops and smartphones to interact with the CIoT network via an HTML-based user interface.
W. Li et al.(26) a statistical methods and machine learning are used to design an energy consumption. The first of the modules in the chain of decision-making is a model for prediction, and it makes use of a multi-model forecasting system. In order to estimate future electricity use, this system combines many machine learning models into a unified whole. In the second phase, anomalies are filtered out using a main decision-making technique based on simple moving average (SMA).
In this paper, a proposed and designed wireless smart energy meter based on communication technology (GSM) is introduced. The aim of this research is to design and implement a smart energy meter to avoid errors resulting from manual reading, which leads to inaccurate bills and irresponsible usage. The proposed meter has been verified under different load conditions and calibrated with the standard meter. This system provides automatic bill payment service and wirelessly transfers meter readings to the control center, as well as remote control of the meter by the control center.
Proposed System
This chapter presents the design, development and implementation of a smart energy system that can simultaneously function as a prepaid billing and theft detection system, with only minor variations in some components and significant variations in the concept of system operation. The proposed system’s communication relies on wireless sensor networks (WSNs), such as the GSM/SMS network technology and radio frequency identification (RFID) technology (used in prepaid billing systems), as opposed to most researchers’ use of the internet or telecommunications companies for communication. In order to create this system, the Arduino C/C++ programming language was used in the consumer units (smart meters). Additionally, the C sharp language is used in the central unit (server unit) and GUI. Figure 1 provides an illustration of the suggested system’s concept.

Figure 1. Proposed system
Overall Proposed System Operation
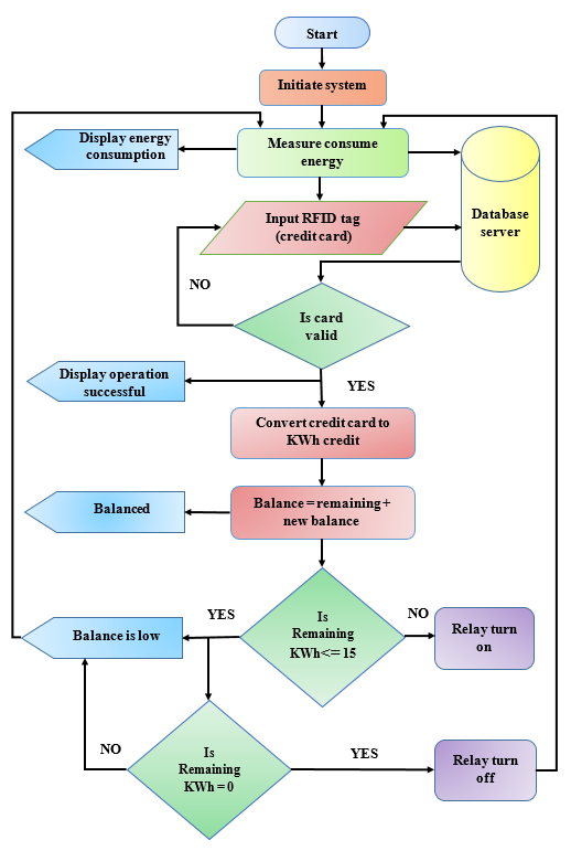
The smart meter calculates the amount of electricity consumption. When the customer purchases a prepaid card from the power distribution utility center (PDUC), or any other sale center approved by the electricity distribution department, the smart meter in the proposed system uses an RFID interrogator that is connected to a microcontroller to read this card. The system automatically sends an SMS to the control center (server) wirelessly via GSM to verify the card’s validity. If the card is valid (charged card), the meter is charged and the total balance appears on the LCD screen. The bill amount is calculated and an SMS is automatically sent to the customer’s personal mobile phone to inform them about their bill and the amount paid. At the same time, the server sends a message to the meter to close the circuit and supply the load with electricity.
However, if the card is invalid (not charged), the control center sends a message via GSM to the smart meter (do not close the electrical circuit).
The loaded value on the RFID card sends information to the control center, which can monitor the consumption and stop the service when necessary.
The two GSM devices located in each of the smart meter and the control center are each equipped with a mobile SIM card programmed with the customer’s mobile SIM card to exchange SMS.
The amount is supposed to be 25 000 Iraqi dinars and energy, the consumption unit price (tariff) is supposed to be 10 Iraqi dinars per kilowatt-hour for residential use. the consumer, taking into account that the card amount represents 100 % credit, equation 1 shows the formula that calculates the remaining balance for the prepaid meter for the consumer.
R=B-E (1)
Where:
R is the remaining balance for the consumer meter
B is the existing balance
E is the energy consumed by the load that is measured by the energy sensor.
When the remaining KWh reaches a low level, for example, (KWh≤15)of the balance, the server will wirelessly send an SMS via GSM to the customer’s personal mobile phone to inform them about the meter recharge. If the energy balance reaches zero, the microcontroller sends a signal to the relay to stop the load. In this case, the consumer must recharge the energy balance to re-close the relay circuit again to operate the consumer load. Also, an alarm bell will be issued in the consumer meter when the energy balance drops to the mentioned value. Figure 2 illustrates the flowchart of the system algorithm.

Figure 2. Proposed system flowchart
System Parts
The proposed system consists of two main parts as shown in figure 3:
1. Customer unit (smart meter)
2. Central unit (server)

Figure 3. Proposed system parts
Customer Unit Parts Assembling
The first part of the system, which means the Smart Meter Unit (SM) contains the following components:
a) Arduino mega 2560
b) GSM SIM900L Module
c) PZEM-004T AC Communication Module Sensor.
d) Led Crystal Display (LCD)
e) RFID-RC522 read
f) Relay
g) Clock (Tiny RTC)
h) Alarm buzzer
The connection between each of the parts above that make up the suggested smart meter unit are represented in this section’s block diagram as shown in figure 4.

Figure 4. Customer unit block diagram
The heart of the meter in this paper is a microcontroller called an Arduino Mega 2560. The GSM, PZEM004T, LED display, miniature RTC, relay, and card reader RC522 are all connected to Arduino. The software operations were programmed using Arduino Integrated Development Environment (Arduino IDE) and the C++ language.
Several functions of this controller include:
1. Take the necessary action after gathering information from the smart meter’s other components.
2. If there is a problem with the connection between the smart meter and control center, the microcontroller uses EEPROM memory to store data. As a result, the storage data in the Arduino will be sent at the same time as the data reading with the control center.
3. Connect with the central unit.
As previously mentioned, the consumer unit in the proposed system, which refers to the smart meter for the consumer, consists of several components. This unit is practically implemented using simple and low-cost components, as shown in the figure 5. The consumer unit was programmed using the C/C++ programming language.

Figure 5. Consumer Unit
Consumer Unit Tasks
The consumer unit, which is considered a smart meter, performs the following tasks:
· Measuring load parameters such as current, voltage, active energy, frequency, power factor, and consumed energy.
· Calculating energy balance through RFID and comparing it constantly with the consumed energy.
· Cutting off the electrical power supply to the consumer in case the energy balance is depleted, as well as re-supplying it after recharge, all done through the relay in the meter.
· Filling the electrical energy balance using an RFID card.
· Sending the required readings and data to the control center wirelessly through SMS messages via GSM technology, and checking the validity of the card by bringing the tag close to the reader.
· Displaying the required readings and data on an LCD screen clearly and easily for the user.
· Issuing an alert by buzzer when the balance drops to (≤ 15 KWh) so that the consumer can recharge before the power supply is cut off.
Central Unit (Server Unit)
This part is considered the executive brain that regulates all system. It consists of the following parts as shown in figure 6. The server unit is programmed in programming language C sharp.
· Arduino UNO
· GSM SIM800L Module
· Laptop

Figure 6. Central unit (Server unit)
Server Unit Tasks
The Server Unit performs many tasks as follows:
· The view as a coordinator and control over all system operations.
· Managing Bill operations and interactive interfaces for consumers.
· Receive all customer’s data
· includes each consumer’s load file, which contains all of the consumer’s data organized in a database.
· Performing wireless transmission operations with consumer’s meters through Short Message Service (SMS) using GSM communication technology, as well as sending an SMS message to the customer’s personal mobile phone to inform them of the balance of their meter.
· Compare energy and current consumption per consumer with the provided energy data as a detection of energy theft.
Smart Meter Calibration and Experimental Test Result
After designing and implementing the devices for the proposed system as shown in figure 7 (a), we compared the measurements of the designed smart meter with the measurements of the standard meter. The standard meter used for calibration is digital watt meter (DW-6060) as shown in figure 7 (b), Different loads were connected to the smart meter and readings were recorded, and the same loads were connected to the standard meter and readings were also recorded for calibration purposes.


A B
Figure 7. (a) Proposed smart meter (b) Standard meter DW-6060
The smart meter represents an important part of the proposed system, as we mentioned in chapter three. It consists of the system’s controlling brain, a microcontroller of Arduino Mega 2560 type and a PZEM-004T energy sensor, as well as an LCD screen. After the device is turned on, the data coming from the smart meter to the control center will be monitored and stored in a database, while at the same time it will be displayed on an LCD screen on the consumer’s side through their meter. This data is sent to the server using wireless communication technology GSM/SMS.
The measured parameters received by the server unit (SU) that transfers them to the consumer unit (CU) are the same values that we tested with different types of loads (resistive loads, inductive loads, and capacitive loads) as shown through running the system completely in the figure 8. With many values for each type of load, we calibrated the readings with the standard measuring meter, and also determined the percentage of error.

Figure 8. The proposed system testing with resistive, inductive, and capacitive load
Measurement of Parameters
The table 1 below displays the measured parameter readings by the proposed smart meter compared to the readings of the standard meter type DW-6060 and the control center, with the Percentage Error.
|
Table 1. Parameter comparison between proposed smart meter and DW-6060 and control center |
|||||||
|
Load |
Measurement Parameter |
Measurement Value |
Measurement Value |
||||
|
DW-6060 |
Smart Meter |
Percentage Error % |
Control Center |
Smart Meter |
Percentage Error % |
||
|
Res. |
KWh |
2 |
2,003 |
0,0015 |
2,003 |
2,003 |
0 |
|
Voltage (V) |
230,4 |
231,8 |
0,00607 |
231,8 |
231,8 |
||
|
Current (A) |
3,006 |
3,003 |
0,000997 |
3,003 |
3,003 |
||
|
P.F |
1 |
1 |
0 |
1 |
1 |
|
|
|
Freq. (Hz) |
50 |
49,5 |
0,001 |
49,5 |
49,5 |
0 |
|
|
Power (W) |
705 |
702,4 |
0,003688 |
702,4 |
702,4 |
||
|
Cap. |
KWh |
3 |
3,004 |
0,0013 |
3,004 |
3,004 |
|
|
Voltage (V) |
233,5 |
233,3 |
0,00086 |
233,3 |
233,3 |
||
|
Current (A) |
0,46 |
0,46 |
0 |
0,46 |
0,46 |
||
|
P.F |
0,98 |
0,98 |
0 |
0,98 |
0,98 |
||
|
Freq. (Hz) |
49,8 |
49,8 |
0 |
49,8 |
49,8 |
||
|
Power (W) |
37 |
33,4 |
0,09729 |
33,4 |
33,4 |
||
|
Ind. |
KWh |
5 |
5,005 |
0,001 |
5,005 |
5,005 |
0 |
|
Voltage (V) |
231,8 |
231,5 |
0,0013 |
231,5 |
231,5 |
||
|
Current(A) |
0,76 |
0,77 |
0,01316 |
0,77 |
0,77 |
||
|
P.F |
0,56 |
0,57 |
0,01785 |
0,57 |
0,57 |
||
|
Freq. (Hz) |
50 |
50 |
0 |
50 |
50 |
||
|
Power (W) |
307 |
308,7 |
0,005537 |
308,7 |
308,7 |
||
CONCLUSIONS
In the conclusion, this paper presents the high-precision wireless digital smart meter for electric power and billing. The proposed smart meter’s accuracy was verified using different electric loads such as R, RL, and RC loads to demonstrate its performance. The system was practically implemented and the designed meter readings were calibrated with the readings of the standard DW-6060 meter for the same loads, where it was found that the values were very close. This indicates the accuracy and reliability of the proposed meter, which was implemented using simple and cost-effective components. The proposed system relies on GSM technology and does not require the use of the internet or other communication means.
BIBLIOGRAPHIC REFERENCES
1. S. Haben, C. Singleton, and P. J. I. t. o. s. g. Grindrod, “Analysis and clustering of residential customers energy behavioral demand using smart meter data,” vol. 7, no. 1, pp. 136-144, 2015.DOI:10.1109/TSG.2015.2409786 Type of Work.
2. Y. Khudhair, S. H. Dhahi, O. F. Alwan, Z. A. J. B. o. E. E. Jaaz, and Informatics, “Data mining and analysis for predicting electrical energy consumption,” vol. 12, no. 2, pp. 997-1006, 2023.DOI: https://doi.org/10.11591/eei.v12i2.4593 Type of Work.
3. N. T. Mbungu, R. C. Bansal, R. M. Naidoo, M. Bettayeb, M. W. Siti, and M. J. A. E. Bipath, “A dynamic energy management system using smart metering,” vol. 280, p. 115990, 2020. https://doi.org/10.1016/j.apenergy.2020.115990 Type of Work.
4. Bin Rokan and Y. Kotb, “Towards a real IoT-based smart meter system,” in First International Conference on Sustainable Technologies for Computational Intelligence: Proceedings of ICTSCI 2019, 2020, pp. 139-154: Springer. doi: https://doi.org/10.1007/978-981-15-0029-9_11 Type of Work.
5. T.-S. Choi, K.-R. Ko, S.-C. Park, Y.-S. Jang, Y.-T. Yoon, and S.-K. Im, “Analysis of energy savings using smart metering system and IHD (in-home display),” in 2009 Transmission & Distribution Conference & Exposition: Asia and Pacific, 2009, pp. 1-4: IEEE. doi: DOI: 10.1109/TD-ASIA.2009.5356956 Type of Work.
6. S. M. Hashim and I. B. J. I. J. E. E. C. S. Al-Mashhadani, “Adaptation of powerline communications-based smart metering deployments with IoT cloud platform,” vol. 29, no. 2, pp. 825-837, 2023.DOI: 10.11591/ijeecs.v29.i2.pp825-837 Type of Work.
7. M. E. Dyson, S. D. Borgeson, M. D. Tabone, and D. S. J. E. P. Callaway, “Using smart meter data to estimate demand response potential, with application to solar energy integration,” vol. 73, pp. 607-619, 2014.DOI; https://doi.org/10.1016/j.enpol.2014.05.053 Type of Work.
8. B. I. Yassine, A. J. I. J. o. P. E. Boumediene, and D. Systems, “Renewable energies evaluation and linking to smart grid,” vol. 11, no. 1, p. 107, 2020.DOI: 10.11591/ijpeds.v11.i1.pp107-118 Type of Work.
9. Boucher, D. Cameron, and N. Jarvis, “Power to the people: dynamic energy management through communal cooperation,” in Proceedings of the Designing Interactive Systems Conference, 2012, pp. 612-620. doi: https://doi.org/10.1145/2317956.2318048 Type of Work.
10. M. Güçyetmez, H. J. I. J. o. E. R. SAKEEN, and Development, “A Real-Time Invoice Based Smart Meter Design with Mobile Application,” vol. 14, no. 2, pp. 884-894, 2022. https://doi.org/10.29137/umagd.1036454 Type of Work.
11. S. Oh, J. S. Haberl, J.-C. J. E. Baltazar, and Buildings, “Analysis methods for characterizing energy saving opportunities from home automation devices using smart meter data,” vol. 216, p. 109955, 2020. https://doi.org/10.1016/j.enbuild.2020.109955 Type of Work.
12. Vrsalović, T. Perković, I. Andrić, M. A. Čuvić, and P. Šolić, “IoT deployment for smart building: Water consumption analysis,” in 2021 6th International Conference on Smart and Sustainable Technologies (SpliTech), 2021, pp. 01-05: IEEE. doi: DOI: 10.23919/SpliTech52315.2021.9566437 Type of Work.
13. P. S. Micheev, K. A. Muraviev, E. V. Rezchikova, and K. V. Selivanov, “Designing smart pulse flow meters using diversion analysis,” International Journal of Electrical & Computer Engineering (2088-8708), vol. 13, no. 2, 2023. https://doi.org/10.1016/j.apenergy.2020.115990 Type of Work.
14. M. Al-Ghaili et al., “A Review of anomaly detection techniques in advanced metering infrastructure,” vol. 10, no. 1, pp. 266-273, 2021. https://doi.org/10.11591/eei.v10i1.2026 Type of Work.
15. H. Baskaran et al., “Data falsification attacks in advanced metering infrastructure,” vol. 10, no. 1, pp. 412-418, 2021. https://doi.org/10.11591/eei.v10i1.2024 Type of Work.
16. T. N. Le, W. L. Chin, D. K. Truong, T. H. Nguyen, M. J. S. M. T. Eissa, and S.-I. f. E. Utilities, “Advanced metering infrastructure based on smart meters in smart grid,” 2016.DOI: 10.5772/63631 Type of Work.
17. S. H. Mir, S. Ashruf, Y. Bhat, and N. Beigh, “Review on smart electric metering system based on GSM/IOT,” Asian Journal of Electrical Sciences, vol. 8, no. 1, pp. 1-6, 2019. https://doi.org/10.51983/ajes-2019.8.1.2340 Type of Work.
18. R. A. Ali, M. Hussain, and T. Mahmood, “Low Cost GSM based Smart Energy Meter Design: Capable of Demand Side Management and Data Logging,” in 2018 3 rd International Electrical Engineering Conference (IEEC 2018), 2018Type of Work. Available: https://ieec.neduet.edu.pk/2018/Papers_2018/27.pdf.
19. O. A. Al-Ubodi and I. B. N. Al-Mashhadani, “Evaluation of smart metering network and billing system using bluetooth, ZigBee, and GSM,” in AIP Conference Proceedings, 2022, vol. 2644, no. 1: AIP Publishing. doi: DOI: https://doi.org/10.1063/5.0104121 Type of Work.
20. M. M. Rahman, M. O. Islam, and M. S. Salakin, “Arduino and GSM based smart energy meter for advanced metering and billing system,” in 2015 International Conference on Electrical Engineering and Information Communication Technology (ICEEICT), 2015, pp. 1-6: IEEE. doi: DOI: 10.1109/ICEEICT.2015.7307498 Type of Work.
21. Z. Sultan, Y. Jiang, A. Malik, and S. F. Ahmed, “GSM based smart wireless controlled digital energy meter,” in 2019 IEEE 6th International Conference on Engineering Technologies and Applied Sciences (ICETAS), 2019, pp. 1-6: IEEE. doi: DOI: 10.1109/ICETAS48360.2019.9117479 Type of Work.
22. D. B. Avancini, J. J. Rodrigues, S. G. Martins, R. A. Rabêlo, J. Al-Muhtadi, and P. J. J. o. c. p. Solic, “Energy meters evolution in smart grids: A review,” vol. 217, pp. 702-715, 2019. https://doi.org/10.1016/j.jclepro.2019.01.229 Type of Work.
23. S. Mustafa, M. M. Al-Heeti, M. M. J. B. o. E. E. Hamdi, and Informatics, “A new approach for smart electric meter based on Zigbee,” vol. 11, no. 2, pp. 722-730, 2022.DOI: https://doi.org/10.11591/eei.v11i2.3198 Type of Work.
24. G. Giaconi, D. Gündüz, H. V. J. I. T. o. I. F. Poor, and Security, “Smart meter privacy with renewable energy and an energy storage device,” vol. 13, no. 1, pp. 129-142, 2017.Type of Work.
25. S. Yıldız and M. Burunkaya, “Web based smart meter for general purpose smart home systems with ESP8266,” in 2019 3rd International Symposium on Multidisciplinary Studies and Innovative Technologies (ISMSIT), 2019, pp. 1-6: IEEEType of Work.
26. W. Li, T. Logenthiran, V.-T. Phan, and W. L. J. I. I. o. T. J. Woo, “A novel smart energy theft system (SETS) for IoT-based smart home,” vol. 6, no. 3, pp. 5531-5539, 2019.Type of Work.
FINANCING
The authors did not receive financing for the development of this research.
CONFLICT OF INTEREST
The authors declare that there is no conflict of interest.
AUTHORSHIP CONTRIBUTION
Conceptualization: Thaer J. Al-khafaji, Muhammed Salah Sadiq Al-kafaji, Bashar J Hamza, Ahmed H. Duhis.
Data curation: Thaer J. Al-khafaji, Muhammed Salah Sadiq Al-kafaji, Bashar J Hamza, Ahmed H. Duhis.
Formal analysis: Thaer J. Al-khafaji, Muhammed Salah Sadiq Al-kafaji, Bashar J Hamza, Ahmed H. Duhis.
Research: Thaer J. Al-khafaji, Muhammed Salah Sadiq Al-kafaji, Bashar J Hamza, Ahmed H. Duhis.
Methodology: Thaer J. Al-khafaji, Muhammed Salah Sadiq Al-kafaji, Bashar J Hamza, Ahmed H. Duhis.
Drafting - original draft: Thaer J. Al-khafaji, Muhammed Salah Sadiq Al-kafaji, Bashar J Hamza, Ahmed H. Duhis.
Writing - proofreading and editing: Thaer J. Al-khafaji, Muhammed Salah Sadiq Al-kafaji, Bashar J Hamza, Ahmed H. Duhis.